728x90
반응형

IT/jsp spring 7

스프링부트(STS) 쇼핑몰 프로젝트 작업

main.jsp / header footer 슬라이드배너 어드민 5가지 기능구현 내 세부 수정 삭제 기능까지 구현완료 / CSS적용 / 페이징 / 검색 기능 html 레이아웃만 짠 뒤 어드민 홈페이지에서 상품등록 완료된 상품을 main > 국내 도서 > 외국 도서 > 장르별 > 작가별 하나하나씩 쿼리따서 데이터 뿌려주고, 장바구니, 구매 기능 넣으면 프로젝트는 완성될 것으로보임. 자유게시판은 손이 많이가므로 제일 후순위로 작업 ​ + main.jsp 컨텐츠영역 틀 추가 ​

IT/jsp spring 2023.12.14

Spring Tool Suite을 이용해 웹사이트 만들기 / 3. DB설계, 화면설계

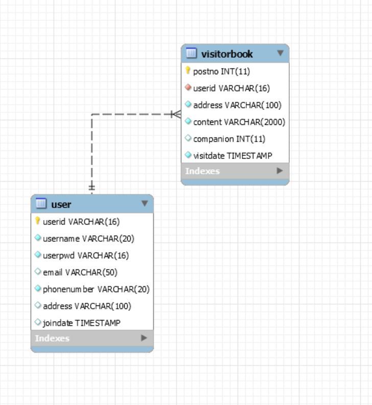
참조글 : (https://norwayy.tistory.com/349?category=872910) ​ 실습2에서는 서버를 구동하고 첫 번째 jsp파일을 실행했습니다. 이번장에서는 프로젝트에 필요한 DB와 화면(메인, 로그인, 회원가입)을 설계하겠습니다. 실습2에서 생각해볼 것 - JSP란? - Context-path란? - MVC패턴과 controller란? ​ Goal - 소프트웨어의 개발 과정 - DB 설계 - 화면 설계 [소프트웨어의 개발 과정] 본격적으로 개발에 들어가기에 앞서 소프트웨어의 개발 과정에대해 간단히 짚고 넘어가겠습니다. 소프트웨어의 개발 과정은 일반적으로 아래와 같이 이루어집니다. 요구사항 명세 -> 요구사항 분석 -> 기본 설계 -> 상세 설계 -> 구현 -> 테스팅 -> 유지 ..

IT/jsp spring 2023.12.14

Spring Tool Suite을 이용해 웹사이트 만들기 / 2. 첫 번째 JSP 실행하기테스트 (스프링프레임워크 / JSP SPS

참조(실습1의 블로그와 동일) 참조블로그와는 내용이 상이할수 있습니다. 버전도 다르고 제가 실습한 내용대로 내용이 추가되기 때문, 실제 오류가 나서 제방식대로 바꾼것들이 몇개있음. ​ 실습1에서는 프로젝트를 생성하고, application.properties파일을 application.yml파일로 교체했습니다. 이번장에서는 서버를 구동하여 첫 JSP 페이지를 띄워보겠습니다. 실습1에서 생각해볼 것 1) application.yml을 사용하는 이유 2) 프로젝트 생성시 Artifect란? ​ Goal - pom.xml 수정 - Mysql 데이터베이스 생성 - application.yml 작성 - JSP파일 생성 및 서버실행 ​ 1. pom.xml 수정 생성된 프로젝트의 pom.xml파일에 다음과 같은 두 ..

IT/jsp spring 2023.12.14

Spring Tool Suite로 웹사이트 구현하기 / 1. 개발환경 준비 및 프로젝트 생성 (스프링프레임워크/JSP) SPS

참조글(https://norwayy.tistory.com/346?category=872910) 참조글과 다소 상이한 부분이 있습니다. 저가 사용하는 툴이며 버전이며 다르기때문. ​ ​ 1. 개발환경 준비 1) STS (Spring Tool Suite 3) - STS는 Spring Application을 개발하기 위한 이클립스를 기반 IDE입니다. 이클립스 개발 환경에 익숙해져 있기 때문에 이번 시리즈에서는 STS를 사용하여 구현하겠습니다. - 다운로드 링크 https://spring.io/tools 운영체제에 맞게 다운로드 2) Mysql ​ - MySQL은 세계에서 가장 많이 쓰이는 오픈 소스의 관계형 데이터베이스 관리 시스템입니다. 무료이고 workbench를 통해 사용이 간편하기 때문에 MySQL을..

IT/jsp spring 2023.12.14

스프링(SPRING)프레임워크 기초이론 정리요약!

백엔드개발자가 많이사용하며, 기업에서 많이사용하는 스프링에대해서 알아보자. ​ 프레임워크란 무엇이며 장점은 뭘까? 프레임워크는 사전적 의미로는 본체를 구성하는 구조 또는 뼈대라 하며, 소프트웨어적으로는 클래스나 인터페이스로 기능을 구현해놓은 반숙된 계란이라고 보면 된다. 이미 구현되있는 기능이기때문에 개발의 생산성과 품질및 기능이 일정보장이되며, 개발 후 유지보수가 용이하다. ​ 그렇다면 스프링프레임워크는 뭐고 특징은 무엇일까? -스프링프레임워크는 자바 웹 어플 개발을 위한 오픈소스 프레임워크이다. 엔터프라이즈 자바 빈즈(EJB)보다는 경량화된 프레임워크이다. -이전에 JSP에서 사용했던 톰캣을 서블릿 컨테이너라고 부른다, 톰캣을 실행하게 되면 서블릿을 생성하고, 초기화하고, 실행하고, 삭제시키고 권한을..

IT/jsp spring 2023.12.14

MVC패턴 모델2의 개념 / 간단예제를 통한 이해

구글링을하다가, 스프링을 시작하기전 필수 과정인 MVC패턴모델2의 정리가 아주잘되있는 블로그 분이 올려두신것을 공유드리는 블로그입니다. https://pjh3749.tistory.com/117 (출처 블로그) 모델1구조는 웹 브라우저의 요청이 곧바로 jsp에 전달된다. 웹 브라우저의 요청을 받은 jsp는 자바빈이나 서비스 클래스를 사용해서 웹 브라우저가 요청한 작업을 처리하고 그 결과를 클라이언트에 전달한다. 이것의 의미는 jsp페이지에 비즈니스 로직을 처리하기 위한 코드와 웹 브라우저에 결과를 보여줄 출력 관련 코드가 섞인 다는 것이다. 모델2구조는 모델 1 구조와 달리 웹 브라우저의 요청을 하나의 서블릿이 받게 된다. 서블릿은 웹 브라우저의 요청을 알맞게 처리한 후 그 결과를 보여줄 jsp페이지로 포..

IT/jsp spring 2023.12.14

MVC패턴구조 모델2 로그인예제로 로직 확인하기

1. web.xml 수정 와 작성 컨트롤러 파일의 명은ControllerServlet.java로 지정하였음. ​ 2. xml에서 서블릿 경로를 지정한 곳에 모델 자바빈스 작성 (프라이빗 변수지정, 게터세터 지정) 자바빈스 파일명은 ch18.com.model.LoginBean.java 로 지정하였음. 유효성은 아이디는 admin, 패스워드는 1234 일시만 로그인을 성공시킨다. ​ 3. 뷰 부분 작성함 모델1과 달리 뷰 코드부분은 간결하지고 수정에 용이하다. > 실행 jsp mvc.jsp >로그인 성공시 mvc_success.jsp 유효성은 아이디는 admin, 패스워드는 1234만 로그인이 가능하게 해놓음. admin과 1234로 로그인이 성공하면 mvc_success.jsp를 호출함. >로그인 실패시m..

IT/jsp spring 2023.12.14
728x90
반응형